Handling Millions of Records


Performance Challenges in Oracle SQL Developer

When I worked with millions of records in Oracle SQL Developer, I encountered performance issues, especially when dealing with large datasets in queries. The primary challenge was that running complex aggregation queries, like the one I was working on, could take a long time to execute due to the sheer volume of data being processed. The system would become slow, and sometimes even run out of memory or crash during execution.

Steps to Handle Large Datasets

To handle this, I took several steps:

Importing a Large CSV File

As a sample, I worked on importing a large CSV file into an Oracle database. The file contained 5 million records and was 111.96 MB in size. I downloaded it from Excelbianalytics Portal. After downloading the file, I used Oracle SQL Developer to import the data into the database. The process involved several steps, which I followed to ensure that the data was correctly loaded into Oracle. Below are the screenshots that illustrate how I performed the import process step by step.

Import Step 1 Import Step 2 Import Step 3 Import Step 4 Import Step 5 Import Step 6 Import Step 7 Import Step 8 Import Step 9 Import Step 10

SQL Queries for Analysis

1. Total Revenue, Total Cost, Total Profit, and Total Orders by Region and Item Type

First, I tried to answer the question of how total revenue, total cost, total profit, and the number of orders varied by region and item type. To do this, I wrote the following SQL query:

SELECT REGION, ITEMTYPE, SUM(TOTALREVENUE) AS Total_Revenue, SUM(TOTALCOST) AS Total_Cost, SUM(TOTALPROFIT) AS Total_Profit, COUNT(ORDERID) AS Total_Orders FROM SALES_RECORDS GROUP BY REGION, ITEMTYPE ORDER BY REGION, ITEMTYPE;
Query Execution Result 1

2. Count of Sales Records with More Than 100 Units Sold

Then, I tried to answer the business question of how many sales records had more than 100 units sold. The SQL query I used was:

SELECT COUNT(*) FROM SALES_RECORDS WHERE UNITSSOLD > 100;
Query Execution Result 2

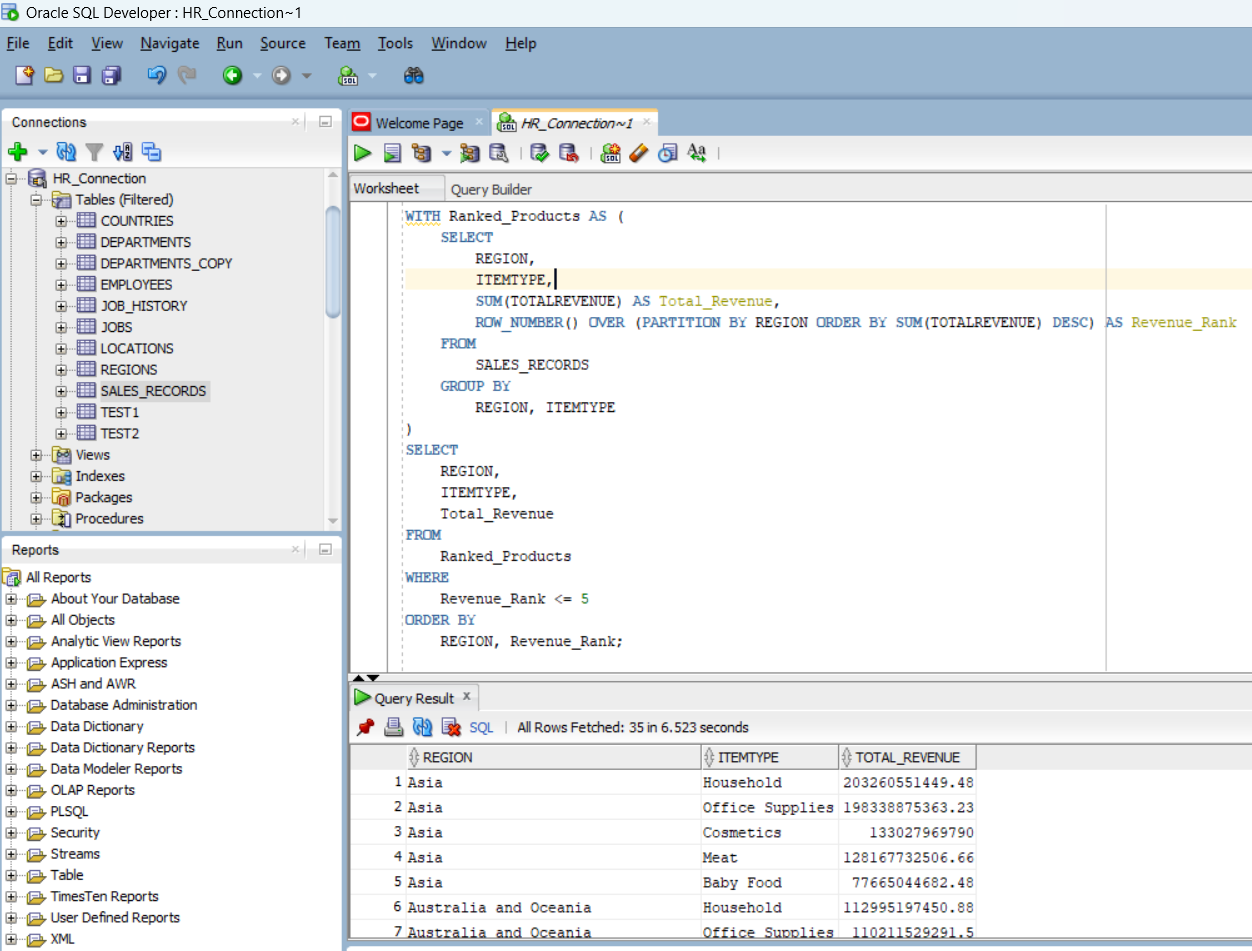
3. Top 5 Highest-Revenue Product Types by Region

For the top 5 highest-revenue product types in each region, I used the following SQL query:

WITH Ranked_Products AS ( SELECT REGION, ITEMTYPE, SUM(TOTALREVENUE) AS Total_Revenue, ROW_NUMBER() OVER (PARTITION BY REGION ORDER BY SUM(TOTALREVENUE) DESC) AS Revenue_Rank FROM SALES_RECORDS GROUP BY REGION, ITEMTYPE ) SELECT REGION, ITEMTYPE, Total_Revenue FROM Ranked_Products WHERE Revenue_Rank <= 5 ORDER BY REGION, Revenue_Rank;
Query Execution Result 3

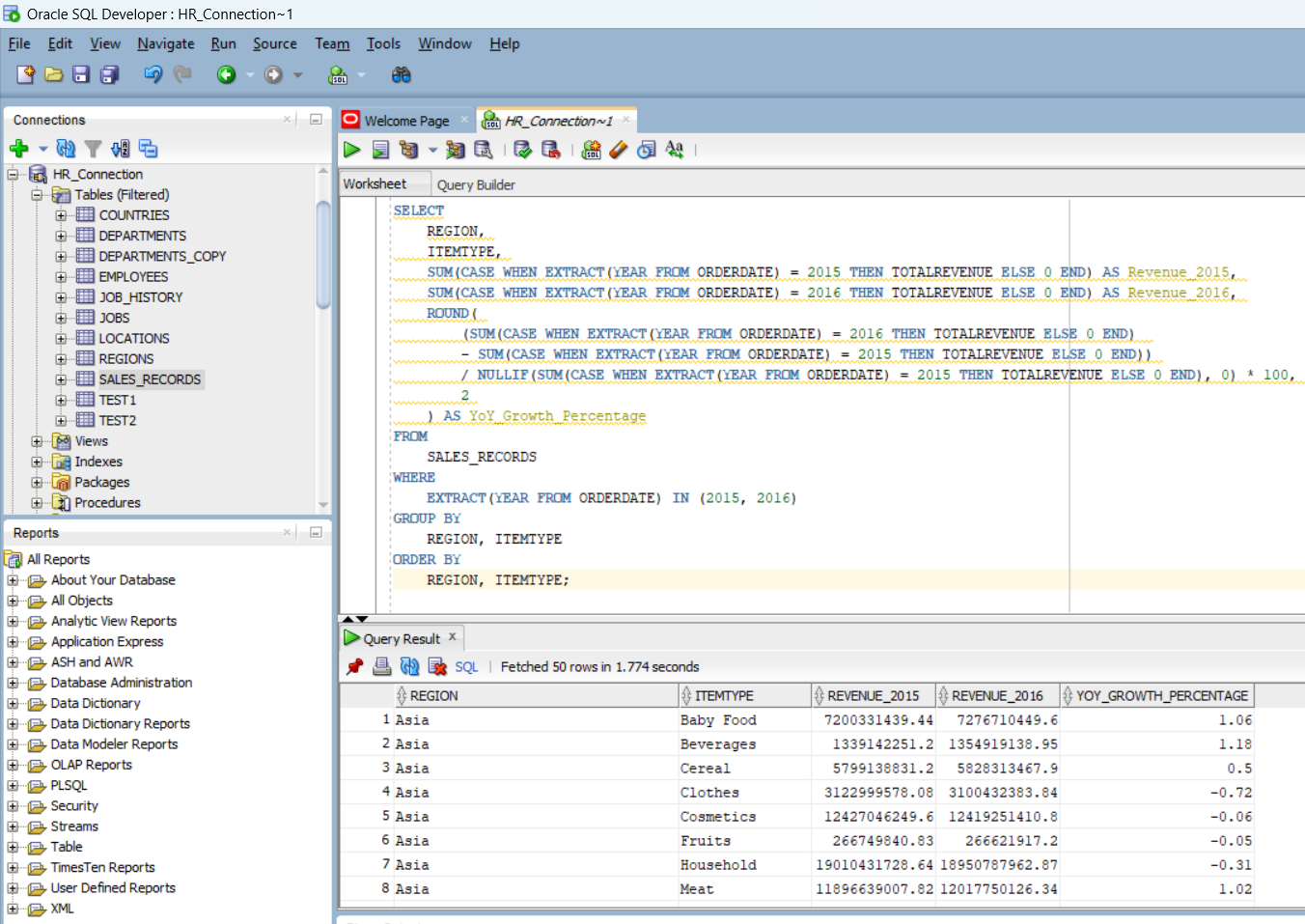
4. Year-over-Year (YoY) Growth in Revenue

To calculate the YoY growth in total revenue for each product type and region between 2015 and 2016, I wrote this query:

SELECT REGION, ITEMTYPE, SUM(CASE WHEN YEAR = 2015 THEN TOTALREVENUE ELSE 0 END) AS Revenue_2015, SUM(CASE WHEN YEAR = 2016 THEN TOTALREVENUE ELSE 0 END) AS Revenue_2016, (SUM(CASE WHEN YEAR = 2016 THEN TOTALREVENUE ELSE 0 END) - SUM(CASE WHEN YEAR = 2015 THEN TOTALREVENUE ELSE 0 END)) / SUM(CASE WHEN YEAR = 2015 THEN TOTALREVENUE ELSE 0 END) * 100 AS YoY_Growth FROM SALES_RECORDS WHERE YEAR IN (2015, 2016) GROUP BY REGION, ITEMTYPE;
Query Execution Result 4